mysql 접속을 하려면 이것저것을 깔아야되고 또 접속권한도 줘야하고 불편한 경우가 많습니다.
이럴때 필요한것이 phpMyAdmin 입니다.

1. phpMyAdmin 다운로드
공식사이트에서 최신버전을 다운받습니다.
공식사이트 : https://www.phpmyadmin.net/
phpMyAdmin
Your download should start soon, if not please click here. Please verify the downloaded file Please take additional steps to verify that the file you have downloaded is not corrupted, you can verify it using the following methods: phpMyAdmin needs your con
www.phpmyadmin.net

오른쪽 상단의 다운로드버튼을 눌러서 다운을 받습니다.
2. 다운받은 파일을 압축을 풀어줍니다.

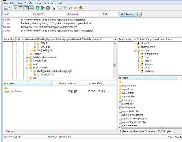
3. 설치할곳에 FTP를 이용하여 업로드
이때 디렉토리명을 뒤에 버젼등등을 다 지우고 phpMyAdmin 으로 바꿔준다.
압축을 풀면 phpMyAdmin-5.2.1-all-languages 폴더안에
phpMyAdmin-5.2.1-all-languages 폴더가 하나 더 있으니 안에 있는 폴더를 바꾸고 업로드 하자.


업로드가 완료가 되면
3. 설정파일 수정
phpMyAdmin 디렉토리를 보면 config.sample.inc.php 라는 파일이 있는데 이걸 config.inc.php 로 복사를 하거나 파일명을 바꾼다.
그리고 안에 있는 설정을 환경에 따라 바꾼다.
$cfg['Servers'][$i]['host'] = 'localhost';
로컬에 mysql이 있어서 수정없이 접속을 한다.
mysql 서버가 다른곳이면 localhost 부분에 넣어준다.
4. 접속
http://www.자기도메인.co.kr/phpMyadmin/


mysql 계정으로 접속해서 사용하면 된다.
그리고 mysql 클라이언트 프로그램중 많이 사용하는 프로그램은 ?
1.HeideSql
HeidiSQL - MariaDB, MySQL, MSSQL, PostgreSQL and SQLite made easy
What's this? HeidiSQL is free software, and has the aim to be easy to learn. "Heidi" lets you see and edit data and structures from computers running one of the database systems MariaDB, MySQL, Microsoft SQL, PostgreSQL and SQLite. Invented in 2002 by Ansg
www.heidisql.com
2. sqlyog
'mysql' 카테고리의 다른 글
| MYSQL FEDERATED 사용방법 (다른 서버 디비의 테이블 조회, 연결) (0) | 2024.08.07 |
|---|---|
| ERROR 1819 (HY000): Your password does not satisfy the current policy requirements (1) | 2023.11.21 |
| [mysql] order by 특정 값으로 정렬하기 (0) | 2023.09.08 |
| mysql error 1267 (HY000): Illegal mix of collations 해결 방법 (0) | 2023.09.01 |
| [Mysql] Ubuntu linux Mysql 설치 및 초기 설정 (0) | 2023.09.01 |